Маленькая красивая новинка с LPDDR5: обзор мини-ПК Firebat T3
Firebat T3 — новинка среди Мини ПК, а также для вендора в целом. По железу, впрочем, ничего нового, всё тот же Intel N150, SSD на 512 ГБ и припаянная память LPDDR5 объёмом 12 ГБ. Подобные варианты миников уже встречались, поэтому, чего-то принципиально нового здесь нет. Однако, выглядит он очень свежо за счёт расцветки корпуса. Но обо всём, как всегда, по ходу обзора.
Содержание
Технические характеристики Firebat T3
| Модель | Firebat T3 |
|---|---|
| Тип | Мини-ПК |
| Процессор | Intel N150: 4 ядра без HT на частоте до 3.6 ГГц,; TDP 6 Вт |
| Оперативная память | 12 ГБ LPDDR5 8000 МГц |
| Видеоадаптер | Intel(r) UHD Graphics 24 блока 1 ГГц |
| Накопители | SATA M.2 SSD на 512 ГБ Firebat FSTW-30 |
| Карт-ридер | Нет |
| Сетевые интерфейсы | Wi-Fi 5, Bluetooth 4.2 |
| Интерфейсы и порты | 3*USB3.2 Gen2 Type-A; комбинированный миниджек 3,5 мм; 2*HDMI; DP; 2*LAN GbE |
| Размеры | 87*87*37 мм (с силиконовой ножкой) |
| Вес | ~270 г |
Упаковка, внешний вид и комплектация Firebat T3
Упаковка практически полностью повторяет таковую у недавно побывавшего у меня на столе Firebat T2 — это примерно такой же картонный кубик.
Отличается упаковка лишь схематичным изображением мини-ПК на одной из граней, а также содержимым наклейки на торце, на ней указана базовая техническая и общая информация. Комплект поставки следующий: компактный компьютер, сетевой адаптер питания, HDMI кабель, веса кронштейн с набором винтов, руководство пользователя.
Выглядит свежо и красиво, по крайней мере, на мой вкус. Даже несмотря на то, что находится внутри, на какой платформе и так далее, как минимум корпусом устройство отличается от типичного OEM продукта, возможно, уже ближе к ODM, хотя бы частично. Частично, как минимум, потому, что расположение и конфигурация разъёмов выдаёт платформу, которая используется для миников, в модели которых присутствует T8/Т9/T10. Но у данного вендора есть модель T8, так что хочется надеяться что Т3 будет хотя бы работой над ошибками или просто свежим устройством, хотя глядя на T2, там критичных ошибок вроде бы не было.
На каждой грани миника есть какой-либо орган взаимодействия, спереди — это кнопка питания с логотипом на ней, слева это три USB третьей версии и замок Кенсингтона, сзади 2 (две) гигабитные сети, миниджек, порт питания и выхлоп системы охлаждения, справа кнопка сброса, 2 HDMI и DP.
Сверху крышка глухая, но нанесён некий рисунок, скорее всего, просто декоративный. т.к. логотип компании это стилизованные буквы FB. На дне есть четыре маленькие силиконовые ножки, четыре колодца с винтами, удерживающие крышку/поддон, а также видна пара втулок для VESA кронштейна. Вентиляционная решётка находится по центру, сквозь которую видно небольшую крыльчатку. Таким образом можно понять, что система охлаждения будет доступна сразу после снятия крышки, такое не часто бывает в миниках в целом, но на T8-образных частенько, у них иная компоновка
Первое, на что обратил внимание когда взял адаптер питания — толщина кабеля, он нетипично толстый для подобного устройства и блока питания в целом. Когда взял блок в руки, также на себя обратила приятная тяжесть, а как говорил Борис Бритва — «Тяжесть — это хорошо. Тяжесть — это надежно.». Тяжесть для блока питания всегда была плюсом, если только это не ситуация, когда всё внутреннее пространство залито компаундом, что и даёт вес. HDMI кабель и VESA кронштейн типичные, планка для крепления изготовлена из в «меру толстого материала» и хорошо окрашена.
В руководстве пользователя я пытался найти хоть что-то полезное, но не смог, поэтому пропускаем.
Тестирование Firebat T3
Синтетические тесты Firebat T3
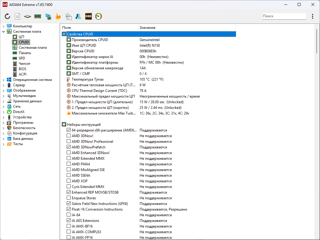
Мини-ПК основан на платформе Intel, как уже понятно с самого начала, а процессор очень популярный нынче N150. 4 энергоэффективных ядра, тех же, что были и в первых N95. Частота до 3.7 ГГц, теплопакет 6 Вт. Частота чуть выше, чем у N100, но на деле разницы нет. Заявленные 6 Вт я видел, наверное, раза два, так что, всегда всем предлагаю игнорировать этот параметр и рассчитывать на 10-15 Вт в среднем. А вот память в данном случае не DDR4, но и не обычный вариант DDR5. Здесь установлена, а точнее припаяна, LPDDR5 память объемом 12 ГБ с эффективной частотой 4000 МГц, но несмотря на высокую частоту, обычно она показывает более скромные результаты, тем не менее, здесь DDR5 и многие ждут от этого чуда, ведь там якобы два канала, но поуже, но это лучше, чем один, и прочая лирика, хотя ничего кроме удорожания обычно этот тип памяти не приносит, ограничение платформы не побороть.













Производительность данного миника находится на уровне «Выше среднего». Как правило, заслуга этого полностью лежит на процессоре, а точнее, его режиме работы, выходит ли он на повышенную частоту и как он ее держит. Видимо здесь все очень даже неплохо, а еще, стоит ожидать потребление явно выше 12 Вт, скорее всего, 15, которые очень часто встречаются в последнее время. Отойдя от теории, можно сказать, что его хватит для ненапряжнной офисной работы, с десятком вкладок в браузере, несколькими документами и музыкой в фоне, либо для подобной, спокойной работы в качестве домашнего компьютера, для соцсетей и/или киношки.



Несмотря на то, что производитель заявляет поддержку PCIe 3, для накопителя M.2, изначально установлен брендированный SATA твердотельник, с заблокированным «градусником» и скромными скоростными результатами, что видно по мелкоблоку, который слишком уж печален. Не удивлюсь, если это просто выкрутас CMD.
Игровые тесты Firebat T3
Как всегда скажу дежурную фразу, что игровые тесты на N95/N100/N150 провожу исключительно в статистических целях. В составе процессора N150 и есть графическое ядро UHD 730 с 24 блоками с частотой 1 ГГц. Между N100 и N95 фактически разницы нет, несмотря на отличия в конфигурации.









Собственно, ничего нового я и не увидел. У каждого мини-ПК с такими процессорами результаты разные и все их «шатает» то туда, то сюда. Но на данный можно сказать, что графика в данном мини-ПК в синтетике одна из лучших, среди тех. что я протестировал на N95/N100/N150. Однако, глядя на бенчмарк киберпанка, результат меркнет, ведь он такой же, как и у других .а местами похуже. Если посмотреть, среднее количество кадров, которые отрисованы — 972. Я посмотрел на результаты других компьютеров данной категории — у всех 972. А вот время тестирования у всех разное, вот на него и можно смотреть. Если подытожить, то играть придется в бессмертную классику, вроде HoMM3.
Нагрев, шум и потребление Firebat T3
Сразу к тестам.




Первый скрин получен после прохождения ВСЕХ тестов до синтетики. Очень понравилась мне эта идея, т.к. процессор там находится в совершенно разных режимах и иногда всякое интересное можно увидеть, например, до какого уровня может «прыгать» процессор и до какой температуры может прогреться в таком хаотичном режиме. Если кому лень всматриваться, то в такой работе получилось 78° и 21.8 Вт, что немного для температуры и немало для потребления. При стрессе процессор вел себя следующим образом: первую минуту процессор потреблял примерно 17,5-19 Вт, а прогреться успел до 75°, затем, спустя минуту потребление находилось на отметке 14-16 Вт, с соответствующим снижением нагрева до 68°. Подобным образом система ведет себя при комбинированной нагрузке, только нагрев получается меньше.
Шум от мини-ПК на рабочем столе, едва различим, даже если сильно прислушиваться, но стоит дать ему нагрузку, даже небольшую, обороты повышаются и шум становится более заметным. На своем пике, он очень заметен, но терпим, особенно, если компьютер находится за монитором. При просмотреть 8K и, особенно, 4K, шум менее заметен. Кстати, N150/N100/N95 все также воспроизводят без проблем AV1 кодек и переваривают 8K видео, ибо умеют аппаратно это делать.
Разборка Firebat T3
Я очень рад, что винты находятся в своих колодцах, а не под ножками. Стоит их выкрутить, корпус сразу располовинивается.
Во-первых, после снятия поддона, крыльчатка сразу доступна для обслуживания. Во-вторых, здесь установлен накопитель типоразмера 2280, что тоже нечасто встречается в таких «маленьких мини-ПК», там чаще используют 2242. Видно, что 2280 здесь впритык установлен по диагонали и с обеих сторон прикрыт фольгой, под которой нет других наклеек.
По сути, доступная крыльчатка делает обслуживание более легким, однако усложняет замену беспроводного модуля или накопителя.
Видеообзор Firebat T3
Итог
Firebat T3 — с одной стороны любопытный мини компьютер, компактный, недорогой и в целом неплохо исполненный. С другой стороны, это типовой T-образный мини-ПК с интересным корпусом, на этом нововведения заканчиваются. По сути обновление ради обновления. Но если за пару-тройку месяцев цена опустится на уровень T2, то почему бы и нет, как минимум выделяться из черно-бело-серой массы, тем более, производительность у него (для Intel N95/N100/N150) на неплохом уровне.

















































5 комментариев
Добавить комментарий
Интересно, что Хре работает заметно быстрее на beelink, чем на таком же проце в 218+.
Что же будет на этом малыше…
Походу единственная за всё время существования ЕС инициатива бюрократов, достойная не только лишь быть оборжанной — обязать производителей для <=65 использовать USB PD
А тут и вовсе так и напрашивается выкинуть DP и вкрячить вместо него полнофункциональный USB-C с балеринами и питанием
А четыре видеовыхода одновременно емнип 730 всё равно не умеет
Добавить комментарий