Колба со светом или что может современный кемпинговый фонарик? Обзор Wurkkos CL01
Ну что, любители походов, рыбалки или охоты. Посмотрим на новый кемпинговый фонарик с 500люм турбо, плавной настройкой цветовой температуры и яркости, ёмким 21700 аккумулятором, креплением на магнит, штатив и подвесом? А ещё RGB-режимами с настройкой цвета или разными динамическими эффектами. Всё это про Wurkkos CL01.
Характеристики:
| Название модели | Wurkkos CL01 |
| максимальная яркость и дальнобойность | 550люм и |
| светодиоды | 14 x CSP1313 3000K + 14 x CSP1313 6000K + 14x цветных светодиодов. |
| аккумулятор | 21700 |
| цветовая температура | 3000-6500К |
| настройка яркости и цветовой температуры | плавная |
| зарядка | USB-C, режим повербанка |
| размеры и вес | 106х45мм, 110 и 178 г (без и с аккумулятором) |
| уровень влагозащиты | IP66. |
| режим постоянного и меняющегося света |
Упаковка и внешний вид
Привычная для Wurkkos белая упаковка. Супер-обложка с изображением фонарика спереди и таблица со временем работы сзади.
Внутри в коробочке из толстого картона с магнитной застёжкой лежат:
- сам фонарик Wurkkos CL01
- 21700 аккумуляторя внутри него
- USB-С кабель зарядки
- мешочек для переноски
- 2 уплотнительных кольца
- ремешок с карабином для переноски или подвеса
- руководство
Если обычно я не пользуюсь чехлами, то в случае CL01 комплектный бархатистый мешочек считаю вещью несомненно полезной, он поможет предохранить прозрачный пластиковый плафон фонарика от царапин.
Если сильно упростить, то, по большому счёту, кемпинговые фонарики имеют 2 формата: бочонки (пусть даже они не всегда на вид как бочонки) и блюдца. И Wurkkos CL01 относится к первым. Это аккуратный пластиковый цилиндр, прозрачный посередине и белый сверху и снизу. Пластиковые фонарики совершенно нетипичный для Wurkkos, которы едва ли не все свои фонарики делают из металла на мощностях Sofirn. Да-да, Wurkkos это только разработка — производство отдано на откуп другим компаниям. Ничего плохого в этом нет, многие всемирно известные компании с миллиардными оборотами идут по пути OEM, высекая золотые монеты с каждым своим шагом.
Каких-то видимых недостатков я не вижу. Литьё пластика аккуратное, соединение частей без каких-то торчащих частей и облоев. Сам пластик приятный на ощупь, не вонючий. В общем, у вас в руках наверняка не раз оказывались какие-то качественные и недешёвые пластиковые устройства, равно и как дешевые (не в плане цены, а в плане общего качества). Уверен — разницу вы сможете ощутить. Вот Wurkkos CL01 в первом приближении ощущается как качественная брендовая вещь
Кстати, тут хочу отдать дань уважения своему самому первому брендовому фонарику. Знакомьтесь, купленный 10 лет назад и давно снятый с производства Fenix CL25R. Да, я включаю его нечасто, да у него слишком простое (на мой взгляд) управление, у него оторвалась заглушка разъёма зарядки да и сам разъём безальтернативный в те годы micro-usb. Но этот фонарик ночевал под дождем, падал на плитку, и при этом работает также как в первый день. В общем, как говорил товарищ Терминатор, «старый, но небесполезный». И тут Wurkkos CL01 еще только предстоит пройти проверку временем. Собственно, к чему я привёл это общее фото — современный фонарик с 21700 аккумулятором вполне сопоставим по размерам с античной моделью с 18650 питанием.
Размеры Wurkkos CL01, напомню, 106х45мм. Если нужно понять как это всё выглядит в руках, то вот, для наглядности.
На дне Wurkkos CL01 есть резьба под штатив. При наличии фотографической треноги фонарик можно поднять повыше. Такую треногу Wurkkos, к слову, тоже начали отдельно продавать. Она небольшая, аккурат, чтобы поставить на стол, и может поднять фонарик на высоту в 30см.
Вокруг резьбы видно кольцо с магнитом. Он-то который, по мне, гораздо востребованее резьбы. Вот уже третий день кряду (на момент написания это части текста) Wurkkos CL01 примагничен к металлической балке под потолком беседки и светит в режиме 1 люмена. Днём незаметно, заряд расходуется символически, а наступлением вечера стол в беседке пусть и немного (а в ночной темноте даже весьма себе достаточно), освещён. Ну да ладно, обзор Wurkkos CL01 расскажет про то, как светит этот фонарик тоже, дойдём и до этого.
Wurkkos CL01 можно, разумеется, и подвесить, для чего в его верхней части есть обычная проушина. На тот случай, когда подвесить надо на что-то типа троса, в комплекте есть темляк с небольшим карабином — тут могу только похвалить Wurkkos за предусмотрительность.
Нижняя белая часть целиком скручивается, открывая доступ к батарейному отсеку. Резьба тут пластиковая. Смазка есть в достаточном количестве. Есть и уплотнительное кольцо. Не думаю, впрочем, что внутрь придётся так уж часто лазить. Так-то фонарик светит достаточно долго, чтобы можно было дождаться времени, когда севший аккумулятор можно поставить на зарядку.
Прозрачная средняя часть весьма и весьма примечательная. Это не просто прозрачная колба, посмотрите, тут внутри по спирали идут риски, которые, судя по всему, работают на перераспределение света. Когда фонарик включен на минимальной яркости, то выглядит он как ёлочная игрушка. Сами же светодиоды находятся в верхней части корпуса. Их не видно и вообще, когда фонарик работает, то нельзя определить идёт свет сверху или снизу.
Кстати, тут есть интересная особенность — в нижней части есть светонакапливающее кольцо, которое неплохо светится на младшей яркости и до какого-то момента (светится-то не вечно) недурно помогает в поисках фонарика.
Также в верхней часть есть разъём закрытый толстой заглушкой разъём зарядки. Вот Wurkkos стоило бы опробовать разные USB-C кабели, они бы узнали что некоторые кабели туда просто не помещаются. Так что если вы собираетесь взять Wurkkos CL01 с собой в поход, заранее проверьте сможет подойти ли к нему кабель от вашего повербанка…
Уровень зарядки показывают 4 синих светодиода, которые находятся рядом с кнопкой-тумблером (т.е. она и нажимается, и крутится), которая управляет яркостью и цветовой температурой фонарика.
На этой стадии есть только одна причина критиковать Wurkkos CL01 — некоторые ГUSB-C кабели в него не влезут, упрутся в корпус. Внешность же и общее видимое качество, упаковка и комплект на уровне брендов с существенно более высокими ценами…
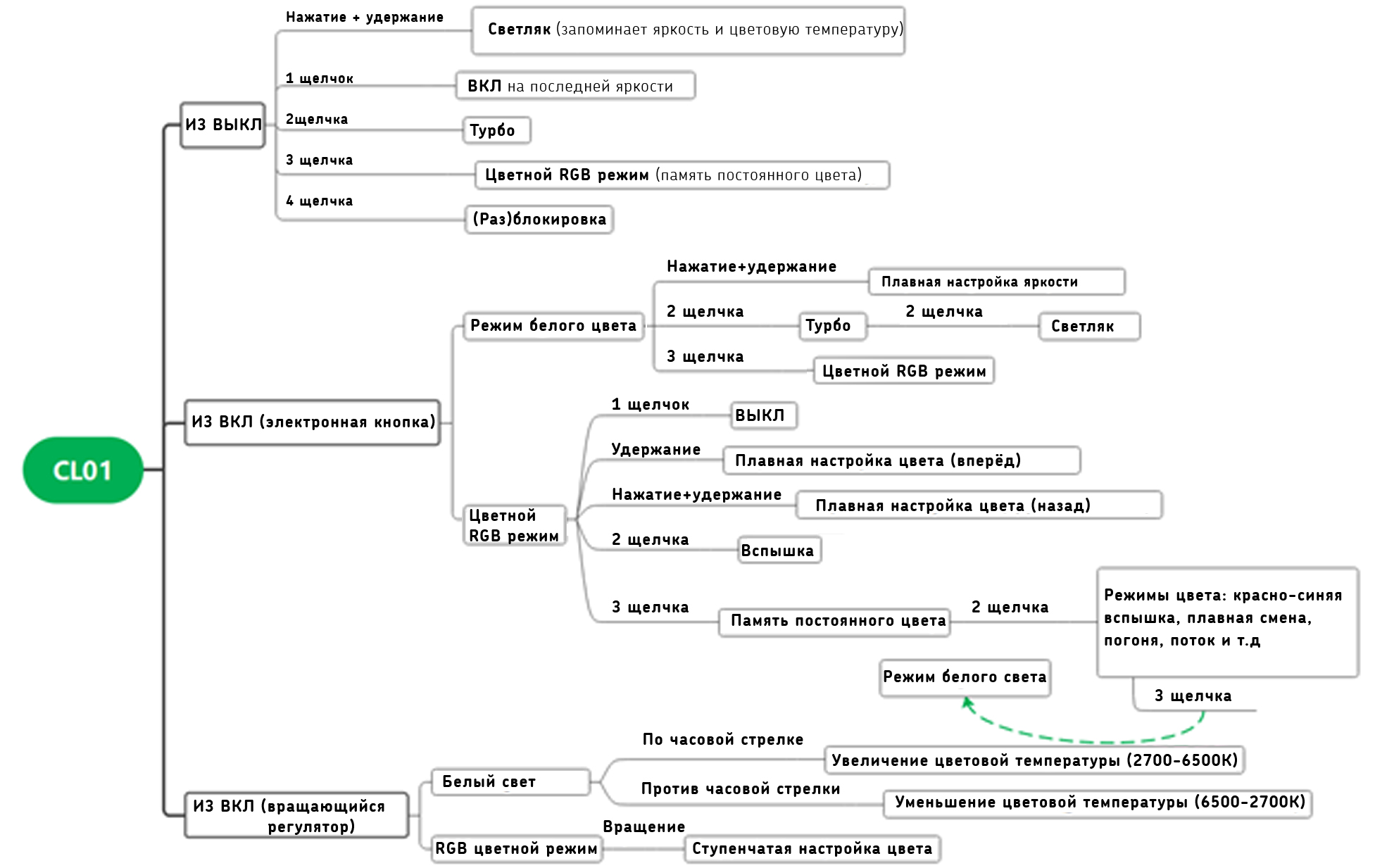
Управление
Оно сочетает в себе привычное для ручных фонариков управление кнопкой и добавляет возможность настройки цветовой температуры вращением тумблера. Для простоты и наглядности я перевёл для вас схему из руководства.
Сильно удивляюсь, если кто-то найдет это управление сложным. У меня затык обычно происходит в редких случаях использования цветных режимов, приходится вспоминать что и как. А обычный белый свет, повторюсь, управляется по тому же принципу, что и обычные фонарики Wurkkos.
Впрочем, кое-что тут можно доработать — например посадить смену яркости на вращение кнопки, а настройку цветовой температуры на удержание (ниже детальнее о причинах)
Как светит Wurkkos CL01
Максимальная яркость заявлена в 550люм, что достаточно много. У того же ветерана Fenix CL25R, к примеру, потолок в серьёзные по тем временам 350люм. Но не надо смотреть на турбо! В режиме бесполезного турбо-пыха его можно задрать до потолка (чем и частенько и пользуются некоторые производители). И я не верю что при таких размерах Wurkkos CL01 смог быть стабильно держать эти 550люм, даже будь его корпус металлическим. Так что рассчитывать тут можно только на минуту этой яркости с холодного старта. В реальной же ситуации когда фонарик уже немного поработал и прогрелся, то включение всего, что ярче 180люм даст вам весьма непродолжительный свет. Готов, впрочем, допустить, что зимой при изрядном минусе ситуация как-то изменится.
Всё это по одной простой причине — теплоотвод. Коли корпус пластиковый, да и с прослойкой воздуха, так что теплоотвод тут, мягко говоря, хуже, чем будь хотя бы оба торца металлическими (а ведь последнее тоже не панацея). Так что максимум яркости, который фонарик может переварить это 180 люменов, то есть треть от максимальной. Справедливости ради, это не повод для «ой, всё…», не смотрите на цифры — 180 люменов во многих случаях так-то это вполне изрядная яркость, когда видишь её вживую. А как в случае с Wurkkos CL01?
Тут стоит сделать важное уточнение. В начале обзора я упоминал блюдца и бочонки. У каждого из них есть свои достоинства и недостатки.
Бочонки можно поставить на стол, но их свет направлен по сторонам. А значит такой фонарик:
- может слепить сидяших вокруг
- много света просто уходит по сторонам, рассеиваясь впустую. Эти потери света существенно уменьшаются, если фонарик освещает какое-то помещение, там свет просто отражается от стен.
Блюдце можно только подвесить, но оно светит четко под собой, освещая именно то, что нужно, например, стол. Не слепит, свет не уходит бесполезно по сторонам. И справиться с недостатками «бочконка», на мой взгляд, проще чем с «блюдцем».
Итак. Нам нужно заставить Wurkkos CL01 перестать слепить и терять свет. А попутно еще и нарастить яркость там, где она нужна — внизу. Что нам потребуется для этого? Да, правильно — нахлобучить на него плафон-отражатель. Каких только у меня нет, вплоть до верхней половины 5-литровой баклаги от воды, с наклеенной изнутри пищевой фольгой.
Тут же видим баночку от мягкого сыра с вырезанным дном и той же фольгой внутри. Но самый любимый плафон я сделал из подобранной на прогулке огромной светодиодной лампочке. Какой-то свин выкинул её на обочину дороги, я же срезал дремелем рассеиватель и цоколь, вырвал потроха и получил аккуратный плафон с замечательно отражающей свет внутренней поверхностью. Вот только плафон может быть рабочим решение где-то на даче или поездке, где и так куча всего и плафон не займёт лишнего места. Ну и я про автомобиль или лодку, разумеется. В пешем же походе с рюкзаком за спиной, когда идёт война за каждый грамм и кубический сантиметр, даже самый лёгкий плафон может занять место чего-то гораздо более нужного.
Видели недавний обзор Wurkkos TS27, поискового фонарика-комбайна с супер-ёмким аккумулятором? Рассеиватель из лампочки как раз-таки отлично показал себя в связке с ним, можете посмотреть фото. Там заодно видно что значит хороший теплоотвод — за счёт размеров и обилия металла Wurkkos TS27 в режиме кемпингового фонаря может держать на самом деле высокую яркость уровня полноценной светодиодной лампочки.
Посмотрите, они как будто бы были созданы друг для друга, идеальное совпадение размеров!
И если в случае с бочонком плафон решает все проблемы (ну, по крайней мере, в моём случае), то заставить блюдце стоять определённо сложнее, ведь:
- подставка, скорее всего, перекроет часть света. И лучшее из найденных решений (ну, по крайней мере, как я вижу. Если есть иные варианты — пишите в комментах) — обычный пластиковый стаканчик в качестве подставки.
- если плафон на «бочонке» держится обычно плотно и хорошо, то блюдце изначально не рассчитано на соседство с подставкой и падает с неё, стоит чуть толкнуть стол.
Мой совет — иметь как «блюдце», так и «бочонок», и пользовать каждый из них, исходя из ситуации и раскрывая сильные стороны каждого. Ну и потратить немного времени и сделать плафон. Он меняет ОЧЕНЬ много в лучшую сторону
Ну да ладно, давайте смотреть как светит Wurkkos CL01.
Напомню что цветовую температуру Wurkkos CL01 можно настраивать в пределах от 3000 до 6000К. Тёплый свет обычно оказывается существенно менее ярким нежели холодный. Тут же эта разница не так ощутима. Колонка слева это 9Вт светодиодная лампочка с цветовой температурой 5000К, средняя колонка 30% яркости или 180люм — максимальный уровень яркости, который фонарик держит стабильно. Колонка справа — Турбо-яркость 550люм.
Первое, на что обращу внимание, это яркость. Вот что я вижу и, надеюсь, видите и вы тоже. Турбо-яркость на самом деле изрядная. Но…ей можно пренебречь, потому что в реальности это только единоразовая минута из холодного старта. На фото же тот реальный максимум, что можно получить, а именно 30%. Как видите он весьма недурно освещает беседку. В машсштабах же палатки будет и того лучше.
И второе, то, как меняет свет тот самый плафон-рассеиватель. Уходящий впустую свет он перенаправляет вниз, изрядно добавляя яркости столу под фонариком.
Ладно, это всё слова. Давайте-ка посмотрим на свет вблизи. Вот смотрите, книга лежит на том краю стола, что ближе к вам на фото. Постоянной 30% яркости Wurkkos CL01 вполне достаточно для того, чтобы кушать или играть в карты, не говоря уже про обычное вечернее застолье. Впрочем, в моём случае изрядно помогает белый баннер с одной стороны. Если бы стен не было, было бы определённо тусклее. А вот для чтения книги света маловато — однозначно нужен плафон или пара Wurkkos CL01!
Для палатки или настольного света этой яркости, считаю, хватит. А вот осветить беседку в на уровне «люстры» — нет, для супер-яркости нужна вышеупомянутая «дубина» Wurkkos TS27. Ну, оно и ожидаемо. Повторюсь, впрочем, далеко не один летний вечер я провёл играя в карты в беседке, где единственным источником света был именно Wurkkos CL01 в полуторам метрах над столом — яркости хватало.
Тут уточню. На ряду слева, там где свет без абажура, отлично видно тёмное пятно слепой зоны на столе. А на правой колонке, там где абажур надет, пятна нет! Вверху 550люм Турбо, внизу 30% и 180люменов постоянного света. Именно так фонарик будет светить 6ч20мин,
В помещении яркость почти не теряется, так что освещение становится ещё лучше
Что касается RGB-эффектов…ну да, они есть. Но я решительно не вижу какого-либо прока от них. Есть и не мешают. Да, постоянный свет можно настроить. Но кому нужен синий или зелёный свет?
Что нужно — так это красный свет. Выставите его один раз и по 3 щелчкам будет включаться именно он. Зачем нужен красный свет в фонарике? Да он делает много всего полезного! Красный свет не разрушает ночное зрение и не ухудшает выработку гормона сна мелатонина. Вот так выглядит режим красного света в Wurkkos CL01. Опять-таки, с плафоном и без него.
А все эти красивые режимы… предположу что вы включите их, посмотрите на всех и никогда больше к ним не вернётесь. А какая от них настоящая польза в Wurkkos CL01? А, вот что пришло в голову — можно повесить на ёлку в качестве светящейся игрушки. Ну или как есть, обмотать мишурой и повесить куда-то в качестве новогоднего украшения.
Общие впечатления
Кемпинговый фонарик Wurkkos CL01 даёт достаточное количество света на постоянной яркости, чтобы ярко осветить стол, на котором стоит. Но в силу формата «бочонка», пользоваться им будет гораздо удобнее при наличии плафона-рассеивателя, тогда фонарик станет по-настоящему универсальным: он будет светить вниз как «блюдце» и при этом его можно будет поставить на стол, что для «блюдца» недостижимо. Идеально должна сработать связка из небольшого штатива, который предлагает Wurkkos и плафона-отражателя. Штатив поднимет фонарик на разумную высоту этак сантиметров в 30, что расширит зону освещения, а отражатель уберёт слепящий людей за столом и бесполезно теряющийся боковой свет.
Радует возможность настроить цветовую температуру. Едва ли кому-то будет интересен холодный 6000К, тут скорее интереснее возможность выставить уютные теплые 3000К. Ну и плавная настройка яркости тоже даёт возможность точнее настроить нужную яркость относительно ступенчатой. Кстати, сейчас плавную настройку ЦТ и яркости можно найти даже у каких-то безымянных моделях по самому дну рынка. Вот только погоня за дешевизной может выйти боком. Беда не в неизбежном отсутствии стабилизации, глаз до какого-то момента будет подстраиваться под плавное падения яркости и она будет казаться той же, что и в начале. Гораздо опаснее то, что у такого дешмана настройка яркости идёт через свойственную всему ультрабюджету ШИМ-регулировку. А значит чем ниже вы уводите яркость, тем сильнее растут крайне вредные для глаз пульсации.
Также удобная возможность сходу запустить минимальную яркость и не ослепить себя среди ночи. В ультрабюджете же вы наверняка получите запуск со 100%, такое же абсурдное крайне неудобное решение, как и вшитый в общую линейку режимов стробоскоп.
Что ёще… Wurkkos CL01 сохранил размеры классических моделей с 18650 питанием, при этом в нём стоит кардинально более ёмкий 21700 аккумулятор. Тут, кстати, уместно проиллюстрировать эволюцию в фонарестроение ещё одним фактом. Когда появились первые кемпинговые фонарики с 18650 аккумуляторами, то обычная ёмкость была 2600mah. Сейчас же 18650 аккумы доросли до 4000mah, той ёмкости, с которой когда-то начинали 21700. А сами же 21700 уже есть с честными 6000mah… прирост времени работы вы можете оценить сами.
Цветные RGB-режимы? Вкусовщина. Кому-то они нужны, кому-то нет. Главное тут то, что как они встроены в управление, не мешает пользоваться фонариком.
Что мне не понравилось? Есть и такое, давайте-ка разбавлю общий медовый тон обзора.
- Минимальный режим в 1 люмен кажется ничтожным, если просто посмотреть на эту цифру. Вот только среди ночи такая яркость может оказаться избыточной. Кому-то может и не показаться, впрочем, но я бы предпочел, чтобы 1люм остался наименьшим уровнем при общей настройке яркости. А вот удержание кнопки из ВЫКЛ (тот самый классический доступ к светляку-мунлайту) запускал бы 0.3-0.5люм. Последний месяц я использую Wurkkos CL01 в качестве ночника и вынужден накрывать его салфеткой, чтобы притушить свет.
- Большая часть времени, отведенного на перемотку яркости, уходит на де-факто декоративные (они ведь быстро падают) уровни выше стабильных 180люм. Было бы разумнее отвести все эти несколько секунд перемотки на диапазон 1-180люм и избавиться от всего, что выше, оставив на крайний случай только турбо на 2 щелчках. Это позволило бы гораздо, гораздо точнее выловить нужную яркость в тех пределах, где она стабилизирована. Как вариант — поменять местами настройку цветовой температуры вращением, а яркости удержанием кнопки. Едва ли кто-то на самом деле часто настраивает цветовую температуру в отличие от яркости. Крутилка в этих целях будет гораздо точне при настройке яркости. Хотя, повторюсь, далеко не один августовский вечер я провёл с висящим над головой CL01 и тут речь не о «ой, неудобно», а о «а вот можно сделать намного лучше».
Собственно всё. С нетерпением жду когда Wurkkos опробуют свои силы и формате «блюдца» тоже. Надеюсь что обзор Wurkkos CL01 ответил на все вопросы, которые у вас были относительно этого кемпингового фонарика. Если он вам понравился, то найти его можно в официальном магазине на Али.
Если вы не видите ссылку на фонарик в строке ниже, значит её режет блокировщик. Отключите плагин, зайдите на Али с другого браузера или просто ищите его там по артикулу ALI371644647.





































1 комментарий
Добавить комментарий