Объект исследования: серийно выпускаемый ускоритель трехмерной графики (видеокарта) Nvidia GeForce RTX 3070 Ti Founders Edition 8 ГБ 256-битной GDDR6X.


Кратко о главном
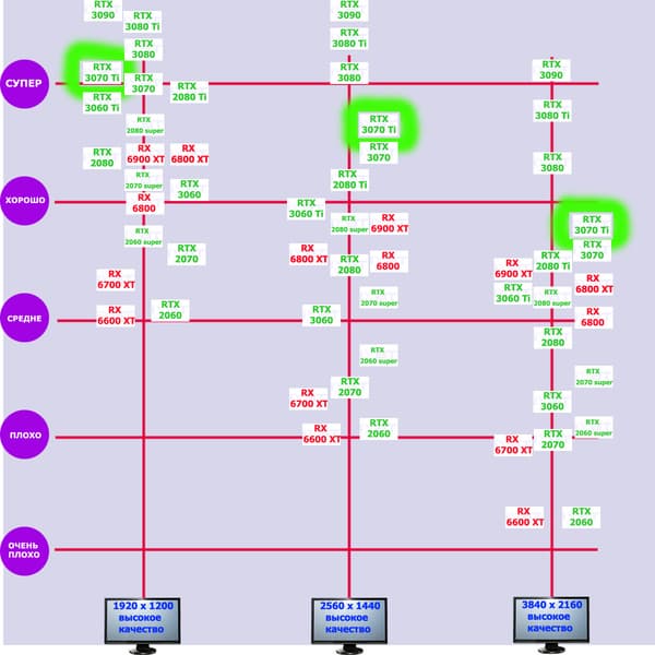
В начале всех обзоров серийных видеокарт мы обновляем свои знания о производительности семейства, к которому относится ускоритель, и его соперников. Все это нами субъективно оценивается по шкале из пяти градаций.
Игры без использования трассировки лучей (классическая растеризация)
Если мы говорим о классических играх без использования трассировки лучей (RT), которых пока еще большинство, то GeForce RTX 3070 Ti позволяет неплохо поиграть при условии максимального качества графики даже в 4К (конечно же не во всех играх, в ряде из них FPS может просесть до 25-30). Но все же основное разрешение для такого ускорителя — это 2.5К (2560×1440), когда можно получить отменный комфорт во всех без исключения играх на ультра-настройках графики. Ближайший конкурент — Radeon RX 6800.
Игры с использованием трассировки лучей
В тех играх, где имеется возможность включить RT, но нет поддержки DLSS, хороший комфорт можно получить опять же только в 2.5К (иные настройки графики в играх на максимуме). Включение DLSS поможет поменять комфорт на отличный в том же разрешении 2.5К, и даже могут найтись игры, где прилично можно поиграть и в 4К. Но в целом все же если мы говорим про трассировку лучей для RTX 3070 Ti, то подразумеваем разрешения 2560×1440 и ниже. Ближайшего конкурента в играх с трассировкой лучей нет, даже Radeon RX 6900 XT демонстрирует более худшую производительность.
Характеристики карты
Сведения о производителе: Компания Nvidia Corporation (торговая марка Nvidia) основана в 1993 году в США. Штаб-квартира в Санта-Кларе (Калифорния). Разрабатывает графические процессоры, технологии. До 1999 года основной маркой была Riva (Riva 128/TNT/TNT2), с 1999 года и по настоящее время — GeForce. В 2000 году были приобретены активы 3dfx Interactive, после чего торговые марки 3dfx/Voodoo перешли к Nvidia. Своего производства нет. Общая численность сотрудников (включая региональные офисы) — около 5000 человек.
| Nvidia GeForce RTX 3070 Ti Founders Edition 8 ГБ 256-битной GDDR6X | |
|---|---|
| GPU | GeForce RTX 3070 Ti (GA104) |
| Интерфейс | PCI Express x16 4.0 |
| Частота работы GPU (ROPs), МГц | 1770(Boost)—1935(Max) |
| Частота работы памяти (физическая (эффективная)), МГц | 4750 (19000) |
| Ширина шины обмена с памятью, бит | 256 |
| Число вычислительных блоков в GPU | 48 |
| Число операций (ALU/CUDA) в блоке | 128 |
| Суммарное количество блоков ALU/CUDA | 6144 |
| Число блоков текстурирования (BLF/TLF/ANIS) | 192 |
| Число блоков растеризации (ROP) | 96 |
| Число блоков Ray Tracing | 48 |
| Число тензорных блоков | 192 |
| Размеры, мм | 260×100×37 |
| Количество слотов в системном блоке, занимаемые видеокартой | 2 |
| Цвет текстолита | черный |
| Энергопотребление пиковое в 3D, Вт | 290 |
| Энергопотребление в режиме 2D, Вт | 30 |
| Энергопотребление в режиме «сна», Вт | 11 |
| Уровень шума в 3D (максимальная нагрузка), дБА | 36,0 |
| Уровень шума в 2D (просмотр видео), дБА | 18,0 |
| Уровень шума в 2D (в простое), дБА | 18,0 |
| Видеовыходы | 1×HDMI 2.1, 3×DisplayPort 1.4a |
| Поддержка многопроцессорной работы | нет |
| Максимальное количество приемников/мониторов для одновременного вывода изображения | 4 |
| Питание: 8-контактные разъемы | 1 (12-контактный) |
| Питание: 6-контактные разъемы | 0 |
| Максимальное разрешение/частота, DisplayPort | 3840×2160@120 Гц (7680×4320@60 Гц) |
| Максимальное разрешение/частота, HDMI | 3840×2160@120 Гц (7680×4320@60 Гц) |
| Цена | когда-нибудь карта появится в онлайн-магазине Nvidia, и вот тогда... |
Память
Карта имеет 8 ГБ памяти GDDR6X SDRAM, размещенной в 8 микросхемах по 8 Гбит на лицевой стороне PCB. Микросхемы памяти Micron (GDDR6X, MT61K256M32JE-19) рассчитаны на условную номинальную частоту работы в 4750 (19000) МГц. Расшифровщик кодов на упаковках FBGA находится здесь.
Особенности карты и сравнение с Nvidia GeForce RTX 3070 FE
| Nvidia GeForce RTX 3070 Ti Founders Edition (8 ГБ) | Nvidia GeForce RTX 3070 Founders Edition (8 ГБ) |
|---|---|
| вид спереди | |
| |
| вид сзади | |
| |
Прекрасно видно, что инженеры Nvidia сильно переделали дизайн печатной платы при переходе с 3070 на 3070 Ti, несмотря на то, что по сути карты отличаются лишь типом видеопамяти, устанавливаемой на них (дизайн PCB от 3070 Ti FE стал ближе к 3080 FE). Однако в такой переделке есть весьма глубокий смысл. Но об этом ниже.
Суммарное количество фаз питания у Nvidia GeForce RTX 3070 Founders Edition — 11: 9 фаз на ядро и 2 на микросхемы памяти. А у Nvidia GeForce RTX 3070 Ti Founders Edition — 12 фаз: те же 9 фаз на ядро, но 3 на микросхемы памяти.
Зеленым цветом отмечена схема питания ядра, красным — памяти. Для управления схемой питания GPU используется ШИМ-контроллер uP9512R (uPI Semi), рассчитанный максимально на 12 фаз. Он расположен на оборотной стороне платы.
На лицевой стороне имеется ШИМ-контроллер Richtek RT8845A, который управляет 3-фазной схемой питания микросхем памяти.
В схеме питания использованы современные твердотельные конденсаторы и транзисторные сборки DrMOS — в данном случае AOZ5332QI (Alpha&Omega), каждая из которых рассчитана максимально на 50 А.
Мониторингом состояния карты занимается еще один контроллер uPI — uS5650Q.
Подсветкой карта не обладает, а потому и контроллера подсветки на ней нет.
Питание подается через фирменный у последних карт семейства Founders Edition 12-контактный разъем. В комплекте поставки есть переходник с него на два гнезда по 8 контактов. Ряд производителей блоков питания, прежде всего Seasonic, объявили о выпуске отдельных кабелей («хвостов») для своих модульных БП для подключения к референс-картам серии GeForce RTX 30.
Нагрев и охлаждение
Мы уже дважды писали, что PCB у новых карт Founders Edition стала более компактной, ведь для таких карт была задумана специальная система охлаждения.
Основной пластинчатый радиатор, выполненный из медного сплава, имеет тепловые трубки, подведенные к теплосъемнику на GPU. Массивная основа (рама) охлаждает также микросхемы памяти и преобразователи питания VRM. Задняя пластина участвует в охлаждении оборотной стороны PCB.
Вентиляторов здесь два (∅90 мм), в обоих используются двойные подшипники. Правый вентилятор продувает радиатор (ту его часть, куда выведены тепловые трубки) насквозь (через решетку на оборотной стороне). Нагретый воздух остается в корпусе (при типовой установке видеокарты он выдувается вверх), и его должен подхватить вытяжной вентилятор в корпусе системного блока. Левый же вентилятор сразу выдувает горячий воздух за пределы корпуса сквозь отверстия в крепежной планке карты.
Как мы видим, система охлаждения претерпела значительные изменения по сравнению с аналогом от RTX 3070:
Там оба вентилятора на одной стороне, задняя пластина частично перекрывала поток воздуха от правого вентилятора,и она по сути мало принимала участия в охлаждении в целом. Так что оптимизация СО в плане возврата к схеме от RTX 3080 (фото ниже) дала свои плоды.
Остановка вентиляторов при малой нагрузке происходит, если температура GPU опускается ниже 50 градусов, а памяти — ниже 80. Разумеется, СО при этом становится бесшумной. При запуске ПК вентиляторы работают, затем выключаются. Это видно из видеоролика ниже.
Мониторинг температурного режима с помощью утилиты MSI Afterburner:
После 2-часового прогона под нагрузкой максимальная температура ядра не превысила 83 градусов, что является приемлемым, хотя и высоким результатом для видеокарт такого уровня. Нагрев микросхем памяти был не выше 88 °C — а вот это уже хорошо! Напомню, что GDDR6X может нагреваться до 110 градусов, безопасным пределом считается 105 °C.
Максимальная мощность была зафиксирована на уровне 288 Вт, а максимальный нагрев наблюдался в центре PCB, и основным источником нагрева являются преобразователи питания и микросхемы памяти.


Ниже приведен 9-минутный нагрев карты, ускоренный в 50 раз.
Шум
Методика измерения шума подразумевает, что помещение шумоизолировано и заглушено, снижены реверберации. Системный блок, в котором исследуется шум видеокарт, не имеет вентиляторов, не является источником механического шума. Фоновый уровень 18 дБА — это уровень шума в комнате и уровень шумов собственно шумомера. Измерения проводятся с расстояния 50 см от видеокарты на уровне системы охлаждения.
Режимы измерения:
- Режим простоя в 2D: загружен интернет-браузер с сайтом iXBT.com, окно Microsoft Word, ряд интернет-коммуникаторов
- Режим 2D с просмотром фильмов: используется SmoothVideo Project (SVP) — аппаратное декодирование со вставкой промежуточных кадров
- Режим 3D с максимальной нагрузкой на ускоритель: используется тест FurMark
Оценка градаций уровня шума следующая:
- менее 20 дБА: условно бесшумно
- от 20 до 25 дБА: очень тихо
- от 25 до 30 дБА: тихо
- от 30 до 35 дБА: отчетливо слышно
- от 35 до 40 дБА: громко, но терпимо
- выше 40 дБА: очень громко
В простое в 2D температура была не выше 34 °C, вентиляторы не работали, уровень шума был равен фоновому — 18 дБА.
При просмотре фильма с аппаратным декодированием ничего не менялось.
В режиме максимальной нагрузки в 3D температура достигала 83 °C. Вентиляторы при этом раскручивались до 2150 оборотов в минуту, шум вырастал до 36 дБА: это отчетливо слышно, уже скорее громко, но еще терпимо. Кстати, это намного тише, чем работа системы охлаждения у RTX 3070 FE, все же не зря СО переработали. В видеоролике ниже шум фиксировался на пару секунд через каждые 30 секунд.
Подсветка
Подсветки у карты нет, так что она может только «светить» отраженным светом.
В принципе немного странное решение, ибо у RTX 3080/3080Ti/3090 подсветка в виде тонких полос вдоль блестящих изогнутых вставок имеется. Нетрудно было бы и здесь внедрить подобное.
Комплект поставки и упаковка
Комплект поставки, кроме традиционного руководства пользователя включает переходник питания с 12-pin на два по 8-pin.



Результаты тестирования, конфигурация
Список инструментов тестирования
Во всех игровых тестах использовалось максимальное качество графики в настройках.
- Hitman III (IO Interactive/IO Interactive)
- Cyberpunk 2077 (Софтклаб/CD Projekt RED), патч 1.2
- Death Stranding (505 Games/Kojima Productions)
- Assassin’s Creed Valhalla (Ubisoft/Ubisoft)
- Watch Dogs: Legion (Ubisoft/Ubisoft)
- Control (505 Games/Remedy Entertainment)
- Godfall (Gearbox Publishing/Counterplay Games)
- Resident Evil Village (Capcom/Capcom)
- Shadow of the Tomb Raider (Eidos Montreal/Square Enix), HDR включен
- Metro Exodus (4A Games/Deep Silver/Epic Games)
Для подсчета хэшрейта (hashrate) при майнинге «эфира» (Ethereum/ETH/ETC) и «вороны» (Ravencoin/RVN) использовался майнер T-Rex (0.21.06), фиксировался средний показатель за 2 часа в двух режимах:
- по умолчанию (лимит потребления снижен до 70%, частота GPU снижена на 200 МГц, частота памяти по умолчанию, вентиляторы выставлены в ручном режиме на 70%)
- оптимизация (лимит потребления снижен до 70%, частота GPU снижена на 200 МГц, частота памяти повышена на 500—1000 МГц (в зависимости от карты), вентиляторы выставлены в ручном режиме на 80%)
Для тестирования GeForce RTX 3060 использовался тот самый «утекший» драйвер версии 470.05, в котором отключена защита от майнинга, на других версиях он составляет 24/26 MH/s.
Результаты тестирования в 3D-играх
Стандартные результаты тестов без использования аппаратной трассировки лучей в разрешениях 1920×1200, 2560×1440 и 3840×2160
Большинство игр все еще не поддерживают технологию трассировки лучей, также на рынке еще очень много видеокарт, аппаратно не поддерживающих RT. То же самое справедливо и для «умной» технологии антиалиасинга Nvidia DLSS. Поэтому самые массовые тесты мы по-прежнему проводим в играх без трассировки лучей. Тем не менее, на сегодня уже половина из регулярно тестируемых нами видеокарт поддерживает технологию RT, поэтому мы проводим тесты не только с использованием обычных методов растеризации, но и с включением RT и/или DLSS. Понятно, что в этом случае видеокарты семейства AMD Radeon RX 6000 участвуют в тестах без аналога DLSS (уже стали появляться игры с одновременной реализацией Nvidia DLSS и AMD FSR, поэтому вскоре у нас последует обновление тестов).
Результаты тестов со включенной аппаратной трассировкой лучей и/или DLSS в разрешениях 1920×1200, 2560×1440 и 3840×2160
Рейтинг iXBT.com
Рейтинг ускорителей iXBT.com демонстрирует нам функциональность видеокарт друг относительно друга и представлен в двух вариантах:
- Вариант рейтинга iXBT.com без включения RT
Рейтинг составлен по всем тестам без использования технологий трассировки лучей. Этот рейтинг нормирован по наиболее слабому ускорителю из группы карт — GeForce GTX 1650 Super (то есть сочетание скорости и функций GeForce GTX 1650 Super приняты за 100%). Рейтинги ведутся по 28 ежемесячно исследуемым нами акселераторам в рамках проекта Лучшая видеокарта месяца. В данном случае из общего списка выбрана группа карт для анализа, в которую входят GeForce RTX 3070 Ti и его конкуренты.
Рейтинг приведен суммарно для всех трех разрешений.
| № | Модель ускорителя | Рейтинг iXBT.com | Рейтинг полезности | Цена, руб. |
|---|---|---|---|---|
| 06 | RX 6800 16 ГБ, 1815—2271/16000 | 470 | 34 | 137 000 |
| 07 | RTX 3070 Ti 8 ГБ, 1770—1935/19000 | 450 | 36 | 125 000 |
| 08 | RTX 3070 8 ГБ, 1725—1950/14000 | 420 | 40 | 106 000 |
| 09 | RX 6700 XT 12 ГБ, 2424—2643/16000 | 410 | 41 | 100 000 |
| 10 | RTX 2080 Ti 11 ГБ, 1635—1950/14000 | 410 | 39 | 105 000 |
Так сложилось, что на сегодня у RTX 3070 Ti имеется единственный конкурент в лице Radeon RX 6800, который издавна (со времен RTX 3070) шел несколько выше по производительности, обладая сопоставимой с последним ценой. И вот мы видим, что и 3070 Ti не может догнать соперника.
- Вариант рейтинга iXBT.com с включением RT
Рейтинг составлен по 6 тестам с применением технологии трассировки лучей (без Nvidia DLSS!). Этот рейтинг нормирован по самому слабому ускорителю в данной группе — GeForce RTX 2060 (то есть сочетание скорости и функций GeForce RTX 2060 приняты за 100%).
Рейтинг приведен суммарно для всех трех разрешений.
| № | Модель ускорителя | Рейтинг iXBT.com | Рейтинг полезности | Цена, руб. |
|---|---|---|---|---|
| 04 | RTX 3070 Ti 8 ГБ, 1770—1935/19000 | 240 | 19 | 125 000 |
| 06 | RTX 3070 8 ГБ, 1725—1950/14000 | 220 | 21 | 106 000 |
| 07 | RX 6800 XT 16 ГБ, 2015—2422/16000 | 210 | 14 | 150 000 |
| 08 | RTX 2080 Ti 11 ГБ, 1635—1950/14000 | 210 | 20 | 105 000 |
| 10 | RX 6800 16 ГБ, 1815—2271/16000 | 180 | 13 | 137 000 |
| 15 | RX 6700 XT 12 ГБ, 2424—2643/16000 | 130 | 13 | 100 000 |
Здесь картина поменялась из-за того, что видеокарты AMD последнего поколения являются аутсайдерами вследствие чрезмерного падения производительности в играх с трассировкой лучей. И поэтому мы видим, что RTX 3070 Ti в лице референс-карты обходит не только прямого соперника RX 6800, но и более дорогого RX 6800 XT.
Рейтинг полезности
Рейтинг полезности тех же карт получается, если показатель предыдущего рейтинга разделить на цены соответствующих ускорителей. Для расчета рейтинга полезности использованы розничные цены условно на октябрь 2021 года. Учитывая нацеленность GeForce RTX 3070 Ti на разрешение 2.5К, мы привели рейтинги, подсчитанные только при использовании разрешения 2560×1440. Поэтому рейтинг iXBT.com отличается от приведенного выше.
- Вариант рейтинга полезности без включения RT
| № | Модель ускорителя | Рейтинг полезности | Рейтинг iXBT.com | Цена, руб. |
|---|---|---|---|---|
| 03 | RX 6700 XT 12 ГБ, 2424—2643/16000 | 38 | 383 | 100 000 |
| 05 | RTX 3070 8 ГБ, 1725—1950/14000 | 37 | 391 | 106 000 |
| 06 | RTX 2080 Ti 11 ГБ, 1635—1950/14000 | 36 | 379 | 105 000 |
| 11 | RTX 3070 Ti 8 ГБ, 1770—1935/19000 | 34 | 420 | 125 000 |
| 14 | RX 6800 16 ГБ, 1815—2271/16000 | 32 | 440 | 137 000 |
Мы не успеваем за изменением цен, поэтому трудно писать выводы по рейтингам полезности — они крайне краткосрочны и быстро устаревают. Тем не менее на момент написания материала оказалось, что RTX 3070 Ti выгоднее к приобретению, нежели конкурент в лице Radeon RX 6800. Только лишь более дешевый, но и менее производительный RX 6700 XT смог выйти в лидеры. Если цены на RTX на сегодня обусловлены исключительно спросом со стороны майнеров, то вот цены на Radeon зависят в большей степени от их доступности, а этих карт выпускается крайне мало.
- Вариант рейтинга полезности с включением RT
| № | Модель ускорителя | Рейтинг полезности | Рейтинг iXBT.com | Цена, руб. |
|---|---|---|---|---|
| 02 | RTX 3070 8 ГБ, 1725—1950/14000 | 20 | 209 | 106 000 |
| 04 | RTX 2080 Ti 11 ГБ, 1635—1950/14000 | 19 | 196 | 105 000 |
| 05 | RTX 3070 Ti 8 ГБ, 1770—1935/19000 | 18 | 228 | 125 000 |
| 15 | RX 6900 XT 16 ГБ, 2015—2470/16000 | 14 | 221 | 160 000 |
| 16 | RX 6800 XT 16 ГБ, 2015—2422/16000 | 13 | 195 | 150 000 |
| 17 | RX 6700 XT 12 ГБ, 2424—2643/16000 | 13 | 127 | 100 000 |
| 18 | RX 6800 16 ГБ, 1815—2271/16000 | 12 | 168 | 137 000 |
Как и следовало ожидать, из-за сильнейшего падения производительности у Radeon последнего поколения в играх с трассировкой лучей вся линейка оказалась в аутсайдерах в данном рейтинге.
Результаты тестирования в майнинге (mining, hashrate)
Тесты наглядно показали, что защита от майнинга LHR по алгоритму ethash реально работает, сбрасывая хэшрейт почти в 1,5 раза, то есть GeForce RTX 3070 Ti демонстрирует эффективность майнинга ETH/ETC на уровне между GeForce RTX 2070 Super и 2080 Super и несколько ниже, чем Radeon RX 5700, но при этом имея более высокую стоимость. Однако это было до недавнего времени. Ситуация начала меняться, но об этом чуть позже.
Если мы запускаем майнинг ETH с установками параметров работы карты по умолчанию, то температура нагрева памяти на карте поднимается до 86 градусов, что является очень даже приемлемым результатом.
А вот хэшрейт по RVN ожидаемый (пропорциональный теоретическим возможностям ускорителя), так что в данном случае защита от майнинга не работает (также проверялось на альткойне ERGO). RTX 3070 Ti в майнинге RVN показал хэшрейт между RX 6900 XT и RTX 3080. Следует особо отметить, что алгоритм kawpow запрашивает более высокого энергопотребления, чем ethash. Поэтому нагрев выше, чем в предыдущем случае.
Оптимизация настроек работы видеокарт под майнинг в нашем случае не предусматривает сильного разгона видеопамяти, также обязательным является внешний обдув видеокарт. Особо тщательно надо следить за нагревом GDDR6X у GeForce RTX 3070Ti/3080/3080Ti/3090, ибо максимум для этой памяти — 110 градусов, и лучше не допускать нагрева выше 105 °C. В нашем случае после оптимизации параметров работы карты и принудительного улучшения охлаждения нагрев памяти в майнинге по алгоритму ethash резко снизился до 74 градусов, так что в плане температурных показателей карта вполне годна для таких целей. Но все же не забываем, что выдает она низкий хэшрейт — около 41 MH/s, потребляя при этом весьма много — 138 Вт.
Оптимизация алгоритма kawpow (RVN) здесь мало чего дает, ибо сильное понижение PL приводит к падению хэшрейта (а в случае с ethash сильно спасало именно снижение PL, ибо хэшрейт оставался таким же при гораздо меньшем потреблении).
И вот тут надо особо отметить, что стали появляться версии майнеров, которые уже почти взломали защиту Nvidia LHR в алгоритме эфириума, у той же карты RTX 3070 Ti хэшрейт с 41 MH/s может подняться до 50 и выше. А это уже ближе к полному хэшрейту, которым в теории мог бы обладать 3070 Ti, не имея защит — около 62 MH/s. Да, пока эти версии майнеров не очень стабильны, наблюдается волатильность в частотах и нагревах, подчас они могут выдавать повышенный хэшрейт только какое-то ограниченное время, но лазейки к взлому LHR уже найдены, и полагаю, что эти моменты стали дополнительным основанием для роста цен на такие карты. Если месяца 2 назад можно было найти RTX 3070 Ti дешевле, чем RTX 3070 без LHR, то сейчас уже такого нет.
Выводы
Nvidia GeForce RTX 3070 Ti Founders Edition (8 ГБ) предназначен для тех энтузиастов ПК-игр, которые планируют играть в разрешении 2.5K при использовании максимальных настроек качества с трассировкой лучей во всех играх, поддерживающих эту технологию. Пригоден этот ускоритель и для использования в 4К во многих играх (не во всех), но тогда уже без трассировки лучей, и желательно включение DLSS. Для майнинга Ethereum подобные продукты не очень подходят из-за защиты LHR, однако ее уже начали взламывать, и успехи майнеров в этом деле очевидны.
Рассмотренная карта Founders Edition имеет очень стильный внешний дизайн и весьма компактные габариты (занимает два слота в системном блоке). Система охлаждения настроена так, чтобы позволять очень высокий нагрев графического процессора, поэтому в целом она намного менее шумная, чем у предшественника в лице GeForce RTX 3070 FE. Карта оснащена превосходной системой питания, гарантирующей высокую стабильность работы.
Напомним и о сопутствующих семейству GeForce RTX 30 новых решениях Nvidia, включая поддержку стандарта HDMI 2.1, позволяющего выводить 4K-изображение с 120 FPS или 8K-разрешение при помощи одного кабеля, поддержку аппаратного декодирования видеоданных в формате AV1, технологию RTX IO, способную обеспечить быструю передачу и распаковку данных с накопителей прямо в GPU, а также технологию снижения задержек Reflex, полезную для киберспортсменов.
Конечно, как и все современные модели видеокарт, GeForce RTX 3070 Ti не слишком доступна, ее придется как следует поискать в рознице или долго ждать после заказа, но все же это серийно выпускаемая видеокарта, предназначенная для продажи, поэтому мы ее и обозреваем.
В подготовке материала принимал участие Станислав Андреевич (stasotester@ixbt.com), за что ему огромная благодарность!
Справочные материалы:
- Руководство покупателя игровой видеокарты
- Справочник по AMD Radeon HD 7xxx/Rx
- Справочник по Nvidia GeForce GTX 6xx/7xx/9xx/1xxx
В номинации «Оригинальный дизайн» видеокарта Nvidia GeForce RTX 3070 Ti Founders Edition (8 ГБ) получила награду:

Благодарим компанию Nvidia Russia
и лично Ирину Шеховцову
за предоставленную на тестирование видеокарту
Благодарим компанию TeamGroup
и лично Ethnie Lin
за предоставленную оперативную память для тестового стенда
Для тестового стенда:
процессор AMD Ryzen 9 5950X предоставлен компанией AMD,
материнская плата ROG Crosshair Dark Hero предоставлена компанией Asus


























