Как мы уже писали зимой, вслед за Intel компания AMD в части своих платформ перешла к двухчиповым решениям: северный мост вместе с интегрированной графикой «переехал» непосредственно в процессор, а южный остался единственной дополнительной микросхемой. Компания Intel предпочитает использовать для новых южных мостов термин PCH — Platform Controller Hub, в AMD же избрали название FCH — Fusion Controller Hub, хотя на деле это различие в терминологии относится более к рекламной части, нежели к технической: с технической точки зрения, чипы обоих производителей похожи друг на друга как близнецы-братья.
Зимой мы, как уже было сказано выше, изучали первый из серийных FCH линейки Hudson — A50M. Нельзя сказать, что первый блин оказался комом, однако некоторые странности в нем наблюдались: предназначенная для использования в нетбуках и неттопах микросхема имела явно избыточную для данной сферы деятельности функциональность, а вот при сравнении с «полноценными» настольными решениями ее функциональность была столь же явно недостаточной. Причем пользователи нетбуков тоже вряд ли отказались бы от контроллера USB 3.0 или поддержки гигабитной проводной сети. Но с основными своими задачами А50М вполне справлялся, хотя для недавно вышедшей линейки процессоров Llano, очевидно, не подходил. Однако этого и не требуется — специально для них компания выпустила два новых FCH A-серии, которые мы сегодня и рассмотрим.
AMD A55

Номер данного FCH по сравнению с мобильным предшественником изменился не сильно, хотя на деле это два совсем разных чипсетах. В частности, вдвое увеличена пропускная способность шины UMI, представляющей собой модифицированный интерфейс PCIe x4, за счет перехода с первой на вторую версию стандарта. Но кое-что осталось похожим на А50М, да и на более ранние продукты компании — как видим, собственно южный мост снабжен ограниченным количеством линий PCIe для периферии, поскольку в этом ему помогает северный, встроенный в процессор. Правда у Brazos на всё про всё были четыре линии, которые чаще всего в один слот и объединяли, а у Llano линий уже 20, но в этом ничего удивительного нет — позиционирование у платформ совершенно разное.
Судя по всему, А55 будет использоваться в бюджетных системах, где заменит нынешнюю очень удачную связку 785G+SB710. Поэтому с этим решением имеет смысл новинку и сравнивать:
- поддержка всех процессоров для Socket FM1 (т. е. А-серии APU, ранее известной под кодовым названием Llano);
- до четырех портов PCIe 2.0 х1 (в SB710 их не было);
- до трех слотов PCI (против шести);
- шесть портов Serial ATA с поддержкой скоростей до 300 МБ/с, режима AHCI и функций вроде NCQ, с возможностью индивидуального отключения, а также с поддержкой eSATA и разветвителей портов;
- возможность организации RAID-массива уровней 0, 1 и 0+1 (10);
- 14 портов USB 2.0 (на трех хост-контроллерах EHCI) с возможностью индивидуального отключения (в SB700 было два контроллера и 12 портов);
- два дополнительных порта USB 1.1 (на отдельном UHCI-контроллере) для подключения низкоскоростной периферии;
- High Definition Audio (7.1);
- встроенный SD-контроллер;
- обвязка для низкоскоростной и устаревшей периферии.
Как видим, существенных улучшений не произошло, если не считать штатной поддержки карт типа Secure Digital. Что, впрочем, скорее всего можно считать реверансом в сторону соответствующих продуктов для ноутбуков, поскольку в настольных системах чаще используются мультиформатные USB-картоводы (а с учетом того, что львиная доля продаваемых ныне SD-карт соответствует спецификации версии 2.0, их скорость ограничена 20 МБ/с, что по силам даже USB 2.0). Количество поддерживаемых слотов PCI вообще уменьшилось, но эта тенденция была заметна и ранее: серия SB800, например, поддерживала лишь четыре таких слота против шести в SB700, а теперь их осталось только три. Но осталось! В отличие от Intel, последние чипсеты которой поддержки PCI лишены вовсе (за исключением буквально пары моделей), что вынуждает производителей системных плат (в том числе, и саму компанию Intel) использовать дополнительные мосты PCIe—PCI, поскольку спрос на «устаревший» стандарт все еще есть, и немалый. При этом количество линий PCIe выросло не так сильно, как кажется на первый взгляд, поскольку ранее шесть портов поддерживал северный мост 785G. Т. е. получаем всего лишь восемь (4+4) против шести. Еще точнее, получаем даже семь — А55 полностью лишен встроенной поддержки сети Ethernet. Немного странное решение, поскольку предыдущие чипсеты содержали гигабитный MAC-контроллер, да и А50М поддерживал хотя бы 100 Мбит/с. С другой стороны, решение перестает казаться странным, если учесть, что ныне бюджетные контроллеры LAN для PCIe стоят практически столько же, сколько и PHY-контроллеры, так что на деле никто ничего не потеряет. Поддержка SATA осталась на том же уровне, Parallel ATA же, как и следовало ожидать, окончательно стал достоянием истории. А третий EHCI-контроллер появился еще в SB800, так что и тут существенных улучшений не наблюдается: их компания припасла для более серьезной версии FCH.
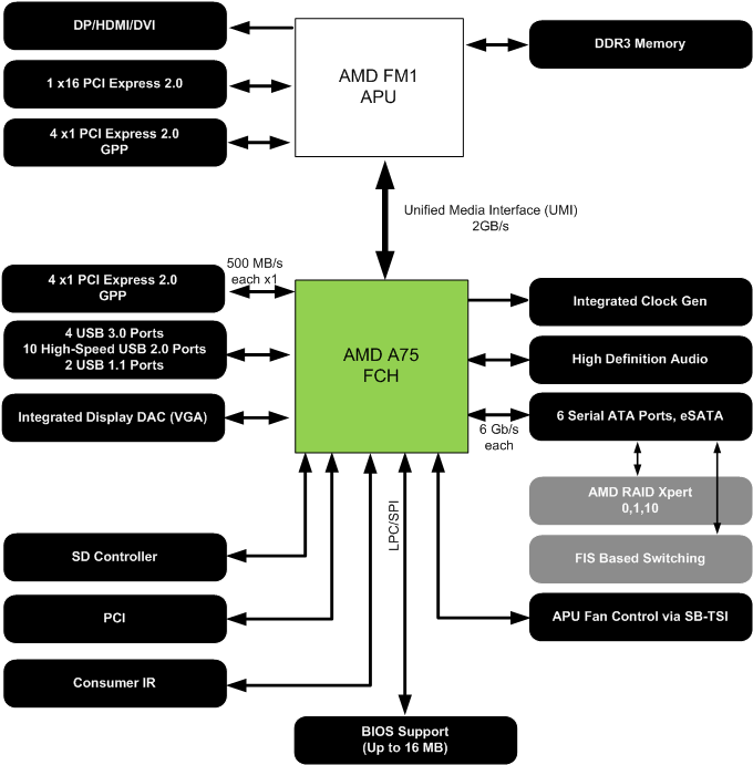
AMD A75

Блок-схемы выглядят сходным образом, однако и отличия на них хорошо заметны (в списке мы выделим их жирным шрифтом):
- поддержка всех процессоров для Socket FM1;
- до четырех портов PCIe 2.0 х1;
- до трех слотов PCI;
- шесть портов Serial ATA с поддержкой скоростей до 600 МБ/с, режима AHCI и функций вроде NCQ, с возможностью индивидуального отключения, а также с поддержкой eSATA и разветвителей портов (для последних поддерживается FIS-based (frame information structure) switching, что в первом приближении позволяет работать со всеми подключенными к порту дисками параллельно);
- возможность организации RAID-массива уровней 0, 1 и 0+1 (10);
- 4 порта USB 3.0 (один xHCI-контроллер);
- 10 портов USB 2.0 (на двух хост-контроллерах EHCI) с возможностью индивидуального отключения;
- два дополнительных порта USB 1.1 (на отдельном UHCI-контроллере) для подключения низкоскоростной периферии;
- High Definition Audio (7.1);
- встроенный SD-контроллер;
- обвязка для низкоскоростной и устаревшей периферии.
Как видим, изменений не так и много, но они значительны. В первую очередь, появление встроенной поддержки USB 3.0, причем сразу четырех портов. Т. е. практически A75 — первый чипсет на рынке, обладающий данной функциональностью! В общем, AMD в очередной раз сумела порадовать нас опережающей поддержкой новых стандартов — как ранее получилось и с SATA600. Эта модификация дискового интерфейса, дебютировавшая на чипсетном рынке в южных мостах AMD SB850, поддерживается и в А75, причем всеми шестью портами (как и ранее), а не одним-двумя, как в чипсетах Intel. Разумеется, речь не идет о полном и одновременном задействовании шести высокоскоростных устройств (на это попросту не хватит пропускной способности интерфейса UMI), но это и не требуется — для винчестеров SATA600 избыточен, а установить в компьютер сразу пачку SSD — дюже дорогое удовольствие. Но по крайней мере, покупатель платы на А75 не будет вынужден думать, куда же подключать накопитель, поскольку все порты равноправны. Включая и eSATA (который наверняка по-прежнему будет оставаться стандартным оснащением плат на чипсетах AMD из-за простоты реализации), тоже работающий на максимальной скорости. FIS-based switching также будет приятным дополнением для любителей именно eSATA — многодисковые внешние накопители в таком исполнении на рынке не так уж редки, а на А75 они будут теоретически немного более быстрыми.
Но главное, естественно — USB 3.0. Так что есть большие сомнения, что продуктов на А55 будет слишком уж много. Разумеется, многое зависит от цен, однако некоторые недорогие платы на А75 сейчас уже продаются в европейских магазинах по ценам 70-80 евро за штуку. В общем, остается одно из двух: либо А55 вообще не будет пользоваться популярностью у производителей, либо… Либо платы на нем будут нередко попадать и в диапазон до 50 долларов, что окажется особенно актуальным после появления бюджетных модификаций Llano, которые ожидаются к сезону «back-to-school».
AMD versus Intel
По вполне понятным причинам, любители сравнивать продукцию обеих компаний не пройдут мимо возможности в очередной раз поспорить — чье кунг-фу лучше. В сами по себе такие споры лучше не ввязываться, но мы все-таки некоторое экспресс-сравнение проведем. Тем более что AMD, в отличие от Intel, обычно не делает вид, что кроме нее на рынке никого нет :)
Итак, начнем с «севера». Но не со встроенной графики самой по себе (это отдельная тема), а с того, как она может взаимодействовать с дискретной. И дискретная с дискретной тоже, поскольку процессоры А-серии поддерживают и «расщепление» линий PCIe, т. е. возможна работа как в режиме х16, так и х8+х8. Компания говорит только о CrossFire, хотя чипсеты 900-й серии будут поддерживать и SLI (NVIDIA сдалась, окончательно покинув чипсетный рынок). Впрочем, само по себе наличие двух видеокарт более актуально как раз для «классической» серии процессоров, а не для APU, поскольку пока в A-семействе не планируется мощных процессоров, способных полностью загрузить работой multiGPU-системы. Однако возможность такая уже есть, причем воспользоваться ею можно будет не только для установки двух видеокарт, но и в случае, если вдруг кому-то потребуется иное устройство с интерфейсом PCIe x8 или выше. У Intel же переключаемый режим присутствует только в чипсете Z68 — самом дорогом (номинально — и в P67, но к последнему производители сильно охладели после выхода более универсального преемника), а все, что ниже, таковой поддержки лишено. Понятно, что в среднем классе (не говоря уже о бюджетных системах) она и не нужна, но «по очкам» вперед выходит решение AMD.
А вот другая ипостась CrossFire, а именно работа дискретного видеоадаптера параллельно с интегрированным, наоборот, может сильно пригодиться как раз в недорогих компьютерах. Теперь она называется Dual Graphics и поддерживает карты на чипах Radeon HD 6450, HD 6570 и HD 6670. Ограничение сверху понятно — ускорение можно получить, лишь используя видеорешение, сравнимое со встроенным. Есть и еще одно серьезное ограничение: данный режим поддерживается только для приложений, использующих DirectX 10 и выше, а более старые (DX9 или OpenGL) будут работать со скоростью, соответствующей самому медленному GPU из пары. Но несмотря на ограничения, поддержка есть. У Intel технология Lucid Virtu будет поддерживаться чипсетами Z68 и H67, но не для параллельной работы двух GPU, а либо для переключения между ними (с целью экономии электроэнергии), либо для использования Quick Sync. Таким образом, тот же HD 6570 в системе на APU продемонстрирует более высокую производительность, чем на сравнимой по мощности платформе Intel, что для покупателей бюджетных решений может быть весьма актуальным. Ну а покупатели плат на чипсетах типа H61 (в ценовой группе которых и будут «играть» системы на A55/A75) вообще вынуждены выбирать: либо дискретное видео, либо интегрированное.
Теперь переходим от севера к югу, где, разумеется, главным преимуществом A75 перед всеми остальными представленными на рынке чипсетами всех производителей является встроенная поддержка USB 3.0. «До кучи» и шесть портов SATA600, в то время как продукты Intel ограничены одним-двумя такими портами. Впрочем, как уже было сказано выше, количество мы не считаем таким уж серьезным преимуществом, но удобство оно повышает. К сожалению, А55 не может похвастаться ни USB 3.0, ни SATA600, но он, по-видимому, будет конкурировать с H61, где тоже нет ни того, ни другого, а SATA-портов — всего четыре, причем без какой бы то ни было поддержки RAID-конфигураций! Производители на часть плат припаивают дополнительные SATA-контроллеры, типа Marvell 88SE9172, но, как мы уже выяснили, они не существенно быстрее чипсетных SATA300. А вот денег они стоят, так что, при попытке обеспечить сравнимую функциональность, платы под AMD APU будут стоить дешевле даже при одинаковой цене самих чипсетов.
Аналогичное замечание можно сделать и по поводу слотов PCI, которые большинством чипсетов последней линейки Intel не поддерживаются. Но пользователи пока не готовы отказываться от имеющегося оборудования, так что на большинстве плат присутствуют мосты PCIe—PCI. А вот продуктам на базе новых AMD FCH они не нужны, что, опять же, будет поощрять производителей установить хотя бы один слот такого типа, а то и два-три на полноразмерных моделях, не увеличивая цену платы и не занимая под это линий PCIe. По последним — формальный паритет со старшими чипсетами Intel (4+4 против 8) и выигрыш у того же Н61. Можно только посетовать на отсутствие встроенной сети, однако, во-первых, на большинстве плат на чипсетах Intel все равно установлены отдельные PCIe—LAN, а во-вторых, использование встроенного MAC-контроллера все равно не позволяет сэкономить линию PCIe. С учетом же того, что при сравнимых актуальных функциональных возможностях на платах с чипсетами Intel придется занять как минимум пару линий контроллером USB 3.0 и мостом PCIe—PCI, получаем, что и по этому параметру у AMD преимущество.
Единственный недостаток — тепловыделение. Если все PCH у Intel укладываются в тепловой пакет 6,1 Вт (для младших моделей, очевидно, значение взято с большим запасом, поскольку Н61 по функциональности — это как бы не половинка от Z68 :)), то у продуктов AMD аппетиты серьезнее: А55 ограничен 7,6 Вт, а А75 — 7,8 Вт. Так что по этому параметру формально выигрывает Intel. Почему формально? Потому что в настольном компьютере теоретическую разницу в пределах 2 Вт можно не принимать во внимание. В любом случае, что одним, что другим чипсетам точно не потребуется активное охлаждение и буйство теплотрубок на платах (хотя на дорогих моделях их обязательно накрутят — это к гадалке не ходи)… А что еще надо-то?
Итого
В общем и целом, как видим, чипсеты получились крайне удачными — как с точки зрения сторонников прогресса, так и для пользователей, предпочитающих эволюцию революциям. Все лежит на поверхности — А75 поддерживает и современные (типа USB 3.0), и «устаревшие» интерфейсы (ту же PCI), в то время как продукция основного конкурента не имеет ни того, ни другого. Так что в очередной раз AMD может утверждать, что ее платформа — лучше. К сожалению, как и в предыдущем подобном случае, качество платформы Lynx находится в некотором несоответствии с ее процессорной составляющей: как мы уже убедились, в этом плане APU на базе ядра Llano шагом вперед не являются. В некоторой степени их можно даже считать шагом назад — ведь нынешний верхний уровень процессоров под разъем FM1 соответствует лишь бюджетной продукции для АМ3, т. е. Llano в первом приближении — это аналог лишь Propus, но не Deneb или, тем более, Thuban. Таким образом, некоторые возможности новых чипсетов пропадут втуне: ну кому нужна система с двумя видеокартами и RAID-массивом (особенно на скоростных SSD, угу), укомплектованная при этом медленным процессором?
С другой стороны, в плане будущего развития все может измениться. Поскольку, раз уж компании удалось «впихнуть» Bulldozer в старый добрый АМ3, можно предполагать, что FM1 создавался в том числе и с оглядкой на будущее. А обновленные APU на новом ядре, очевидно, должны стать куда более быстрыми, чем нынешние (предположение, что в новой архитектуре AMD не удастся заметно увеличить производительность, мы отметем изначально — иначе нечего было и огород городить). И можно полагаться на то, что они смогут работать уже в сегодняшних платах. Ну уж с сегодняшними чипсетами — точно. Так что некоторые выдающиеся за рамки бюджетных систем возможности FCH вполне могут быть заделом на будущее.
А бо́льшая их часть будет востребована и сегодня. Действительно — топовые компьютеры нужны далеко не многим. Зато массовую систему можно создать, используя всего два чипа. При этом в ней будет несколько процессорных ядер, видеоускоритель достаточного уровня даже для не слишком привередливого геймера, SATA600, USB 3.0, слот для SD-карт, и все это — без единого дополнительного чипа. А если еще и добавить бюджетный дискретный GPU, то благодаря технологии Dual Graphics, «отдача» от него будет большей, чем на системе с процессором Intel. Очевидно, что в наибольшей степени такой подход будут приветствовать производители ноутбуков, однако… От дешевого, но вместе с тем в меру производительного и функционального «настольника» тоже вряд ли кто из покупателей откажется: именно такие во всем мире продаются наибольшими тиражами. Особенно если его удастся поместить в компактный корпус — хотя тепловыделение APU и высоковато (если рассматривать их как процессоры), не стоит забывать о наличии под той же крышкой графики, более мощной даже, чем некоторые дискретные решения совсем недавнего прошлого. Ну а обеспечить нормальное охлаждение одному чипу куда проще, чем нескольким. Вот именно в таком ракурсе, пожалуй, и стоит рассматривать новую платформу. Точнее, по крайней мере, в нем она выглядит наиболее удачным образом.