Опыт знакомства с редактором Mp3tag подсказывает, что при работе с тегами «все средства хороши». Ручное редактирование — только один из доступных методов, и, в первую очередь, следует обратить внимание на инструменты для пакетного редактирования тегов. Здесь посильную помощь оказывают онлайн сервисы, которые содержат в своей базе данные, устраняющие информационные пробелы в метаданных.
Данный обзор затронет как достаточно известные решения, так и малоизвестные программы. Будут выявлены характерные особенности каждого редактора, сильные и слабые стороны, возможности по редактированию тегов. Внимание будет направлено на следующие ключевые моменты программного обеспечения:
- Интерфейс: работа со списком файлов, панель тегов, удобство интерфейса
- Поддержка форматов аудио и метаданных: редактор должен распознавать популярные форматы аудио, позволять редактировать метаданные и сохранять их в той же или другой версии, совместимой с медиаплеерами
- Пакетная работа: функции, связанные с переименованием тегов и файлов в различных направлениях, поддержка регулярных выражений, заполнителей, сценариев
- Функции импорта: получение тегов с помощью сервисов, добавление обложек, текстов песен, интеграция с локальной базой данных
- Экспорт: сохранение плейлистов и отчетов в различных форматах, работа с шаблонами, наличие мастера настроек.
Tag&Rename
Домашняя страница: http://www.softpointer.com/tr.htm
Tag&Rename — универсальный редактор тегов, который поддерживает практически все востребованные форматы аудио (MP3, WMA, OGG, MP4, WAV, FLAC и другие), метаданные (ID3 и APE всех версий, комментарии Vorbis). Программа позволяет редактировать основные и дополнительные поля (такие как текст песни, обложка), в ручном и пакетном режимах, использовать онлайн-инструменты, экспортировать плейлисты.
Первое впечатление, которое может возникнуть у пользователя, впервые открывшего редактор: интерфейс сложен для понимания. Пожалуй, все дело в панели опций (Options Bar), предоставляющей быстрый доступ к базовым функциям переименования. Впрочем, ненужные панели можно отключить через меню View, а упомянутая панель опций скрывается по нажатию F8.
Второй момент, который действительно можно оспорить — это Проводник и его скорость чтения файлов. Tag&Rename регулярно производит считывание информации из каталогов, и этот процесс занимает продолжительное время. В других программах спасает ручное добавление рабочей директории, здесь же постоянное сканирование отвлекает. Решение проблемы — переключиться в режим плоского списка файлов (View > Flat File List), отключив древо каталогов.
Других существенных нареканий к Tag&Rename нет. К тому же, данный редактор привлекает любопытными возможностями, которые отсутствуют в других известных решениях.
Так, все теги можно привести к одной версии метаданных благодаря синхронизации. Интерфейс окна редактирования тегов разбит на несколько вкладок, где есть общие и дополнительные поля. Для пакетного переименования можно воспользоваться мультифайловым редактором тегов (Multi File Tag Editor) на панели опций. В соседних вкладках, доступно массовое переименование файлов и присвоение тегов на основе имен файлов. Возможно не только переименование файлов на основе тегов, но так же и папок, что еще более автоматизирует работу с библиотекой: файлы будут рассортированы по указанным папкам.
Переименование возможно с использованием маски, переменных (раздел Rename variables документации). Правда, оперировать переменными вроде %1 или %rt не очень удобно: нужно сверяться с находящейся рядом «шпаргалкой». При переименовании доступен предосмотр, а также отмена изменений при неудачном результате.
Кроме того, метаданные можно импортировать из Интернета, при поддержке сервисов freedb, Amazon, TrackType. Таким же образом, несложно прикрепить к аудиофайлам обложку (Amazon, Discogs).

Функции экспорта весьма широки, возможно сохранение в M3U/M3U8, CSV, XML, HTML, других текстовых форматах. Вдобавок к этому, прилагается интуитивно понятный мастер настроек, поэтому не нужно тратить время на редактирование шаблонов и изучение их синтаксиса, как в случае с Mp3tag.
Резюме
Tag&Rename поддерживает стандарты программных и аппаратных плейеров, нет проблем с чтением музыкальных форматов. Основной упор сделан на функции переименования, и опытным пользователям будет привычно работать с переменными, масками. Кроме того, доступно множество быстрых, дополнительных функций. Достаточно удобный интерфейс, пусть с оговорками, но все же упрощающий работу, не принуждая к ручному редактированию конфигурационных файлов.
[+] Гибкие возможности переименования тегов и файлов
[+] Удобный экспорт плейлистов
[−] Спорные моменты в интерфейсе
Metatogger
Домашняя страница: http://www.luminescence-software.org
Metatogger — бесплатный редактор тегов, работает с Ogg Vorbis, FLAC, MP3, Musepack, Windows Media, WavPack, Monkey's Audio и другими форматами. Главной особенностью программы можно назвать удобные интеграционные возможности — среди них заявлена поддержка локальной базы данных с MusicBrainz, функция acoustic footprint, поиск текстов композиций и другие, не менее полезные.
Главное окно достаточно просторно, из него удобно управлять обширным списком композиций, альбомов, исполнителей. Широкая панель инструментов позволяет быстро ориентироваться среди опций, без напряженного поиска команд. Боковые панели, по обе стороны от центральной колонки, скрываются. Посредством меню View легко добавить в рабочий список нужную колонку или удалить лишнюю. При более внимательном рассмотрении открываются другие возможности колонок: при перетаскивании на панель поверх заголовков можно задать несколько уровней сортировки списка. Достаточно поэкспериментировать с режимами рабочего пространства (Workspace Configuration на ленте), чтобы оценить данную возможность.
В Metatogger предусмотрено быстрое переименование тегов по файлам и в обратном направлении, с предварительным просмотром результата. При поддержке скриптов IronPython, доступны различные вспомогательные функции: поиск и замена, изменение регистра, выставление заглавных букв и прочее. Хотя далеко не каждый пользователь сочтет нужным применение нового языка ради нескольких дополнительных функций.
Помимо стандартных возможностей редактирования тегов, в наличии онлайн-инструменты, которые призваны автоматизировать заполнение метаданных. Так, с помощью функции Acoustic Fingerprint можно добавить информацию о тегах, используя цифровой отпечаток аудиофайла. Metatogger отправляет «снимок» аудиозаписи на сервис и сверяет его с имеющейся базой. Метод этот вполне дееспособный, в типичных случаях работает корректно. Так что уместно пройтись с помощью Acoustic Fingerprint по списку, наравне с функциями Disk ID и им подобным. Из других онлайн сервисов стоит отметить скачивание обложек через сервис Discogs, а также текстов песен с Wikia.com. В обоих случаях дополнительные теги автоматически закрепляются за композицией.
Локальная база данных (которую, впрочем, нужно предварительно обновить, а это около 700 Мб трафика) насчитывает более 500 тыс. альбомов и 700 тыс. обложек. Востребованность базы зависит от различных факторов и, пожалуй, быстрее найти нужную информацию через Интернет, если речь идет о единичных случаях. Время отклика при локальном поиске даже медленней, чем онлайн-синхронизация.
Резюме
Metatogger — удобный инструмент для быстрой работы с тегами. В первую очередь, это возможно благодаря интеграции с веб-сервисами. В дополнение к этому — очень удобный интерфейс, который хорошо адаптирован для работы с обширными списками файлов. В итоге, редактирование тегов в Metatogger — в наименьшей степени ручная работа.
[+] Отличная интеграция с онлайн-сервисами
[+] Поддержка локальной базы данных
[+] Удобный интерфейс
[−] Сложность освоения скриптов
[−] Отсутствие экспорта
MusicBrainz Picard
Домашняя страница: http://musicbrainz.org/doc/MusicBrainz_Picard
Кроссплатформенный менеджер тегов (Linux, Mac OS, Windows), с поддержкой большинства известных аудиоформатов — MP3, Ogg Vorbis, FLAC, MP4 (AAC), Musepack, WavPack, Speex, The True Audio и WMA. Доступен поиск аудиозаписей по AcoustID (Acoustic Fingerprint) и Disc ID. Что немаловажно, для Picard создано внушительное количество плагинов, расширяющих возможности редактирования тегов.
Нужно отметить, что Picard не является редактором тегов в общепринятом понятии, поэтому у пользователя могут возникнуть затруднения с пониманием «идеологии» данного редактора. Однако положение спасает подробная документация, которая, в частности, поясняет такие термины, как lookup, clustering, querying — в переводе это, соответственно, поиск, сегментация и запрос.
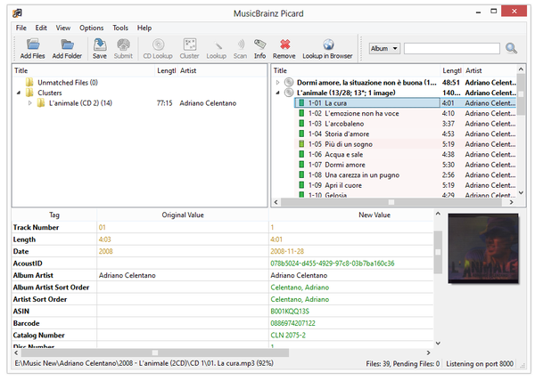
Для импорта тегов посредством онлайн-сервиса MusicBrainz достаточно последовательно совершить следующие действия: добавить альбом в список, выбрать команды Cluster (для группировки файлов) и Lookup.
Вначале, при добавлении файлов в левую панель, программа проверяет, были ли файлы обработаны ранее, содержат ли они идентификатор сервиса MusicBrainz. В последнем случае, данные отображаются в правой панели Picard, в виде пиктограммы диска.
Остальные файлы нужно сегментировать (команда Cluster). В процессе сегментации Picard группирует аудиофайлы на основе метаданных, остальные файлы помещаются в папку Unmatched files. Далее, в левой панели, каталог Clusters, нужно выбрать требуемую папку и произвести поиск (Lookup) по базе сервиса MusicBrainz.
По завершению поиска, на правой панели отобразится найденная информация. Процесс можно отслеживать в статусной строке, а результат выводится на панель тегов, где можно сравнить оригинальные метаданные и те, которые в наличии сервиса MusicBrainz. Каждый из файлов в правой панели имеет цветовую метку, от красной до зеленой, отображая статус найденных совпадений. Пользователь, в случае «тревожного» статуса, может отредактировать поля и сохранить новые данные в файл. При неудачном исходе, можно воспользоваться поиском по музыкальному отрывку. MusicBrainz поддерживает следующие сервисы: TRM, PUID, AcoustID и другие.

Дополнительно, можно настроить автоматическое скачивание обложек (ранее эта возможность была реализована в виде плагина). Таким образом, во время операции Lookup программа будет соединяться с нужным сервером и скачивать обложку, добавляя ее в метаданные.
Из обширного списка плагинов MusicBrainz стоит упомянуть следующие:
- Disc Numbers — добавление нумерации как отдельного тега
- Title Case — в названии композиции каждое слово с прописной буквы
- Last.fm Plus — заполнение тегов посредством сервиса Last.fm
- Generate Cuesheet — создание файла со списком композиций в формате CUE.
Другие дополнения скачиваются на странице Plugins. При желании, базу данных MusicBrainz можно хранить локально, скачав и установив ее на виртуальной машине.
Резюме
Picard автоматизирует ввод тегов, прежде всего, за счет сервиса MusicBrainz. По сути, программа является его оболочкой, и такую привязку можно отнести к достоинствам Picard. В то же время, не всем такой инструментарий придется по вкусу, ввиду отсутствия традиционных инструментов и не совсем обычного исполнения программы.
[+] Тесная интеграция с сервисом MusicBrainz
[+] Средства автоматизации
[−] Нет стандартных инструментов для пакетного переименования
Tagscanner
Домашняя страница: http://www.xdlab.ru/
Tagscanner — программа для организации музыкальной коллекции и редактирования тегов. Поддерживает форматы аудио MP3, OGG, FLAC, WMA, MPEG-4, Opus, Musepack, Monkey's Audio, AAC, OptimFROG, SPEEX, WavPack, TrueAudio, теги ID3, APE, WMA, Vorbis Comments и другие. Также распознает и читает известные виды метаданных. Широкие возможности импорта тегов из музыкальных сервисов и экспорта в различные форматы.
В соответствии с названием вкладок, можно выделить следующие возможности программы:
- переименование файлов (Music Renamer)
- редактирование тегов (TAG Editor)
- пакетная работа с тегами (TAG Processor)
- создание отчетов и плейлистов (List Maker).
Music Renamer позволяет переименовать файлы на основе информации, взятой из тегов. Формат строки задается с помощью заполнителей (плейсхолдеров), доступных в соответствующем разделе, либо на основе заготовленных шаблонов (список «Формат имени файла»). Наряду с переименованием, можно реорганизовать папки, задав уровень вложенности, обрезать имена файлов до определенной длины. Из операций преобразования текста можно выделить транслитерацию, которая полезна при работе с русскоязычными названиями (эту особенность учитывает далеко не каждый редактор тегов).
Непосредственно редактор доступен во вкладке TAG Editor. Панель редактирования отображается справа, она разделена на основные и дополнительные поля, а также области для добавления обложки и текста песни («лирики»). Пометка «<разные/не менять>» помогает управлять тегами при множественном выделении, по аналогии с Mp3tag.
TAG Processor — автозаполнение тегов при поддержке уже известных онлайн-сервисов freedb, MusicBrainz, Amazon и других. Наряду с синхронизацией стандартных тегов, можно прикрепить к аудиофайлу обложку. Касательно добавления текстов песен, ни один из онлайн-сервисов, поддерживаемых TAG Editor, не способен автоматизировать процесс.

Наконец, раздел List Maker — создание отчетов и плейлистов в указанном формате: CSV, XML, HTML, M3U(8), PLS. Экспорт базируется на шаблонах, определяемых пользователем с помощью скриптов, заполнителей. Ситуация схожа с Mp3tag: мастера настроек не предусмотрено, а это несколько усложняет задачу. Впрочем, экспорт списков можно отнести к второстепенным возможностям редактора, да и формат шаблонов достаточно прост для понимания.
Резюме
Tagscanner — функциональный и одновременно вполне доступный для понимания редактор тегов. Русскоязычный и удобный интерфейс, классический набор функций, шаблоны, готовые для использования — не удивительно, что программа завоевала популярность в своей категории.
[+] Гибкие возможности по переименованию тегов
[+] Удобный интерфейс
[+] Готовые шаблоны
[+] Встроенный аудиопроигрыватель
Ex Falso / Quod Libet
Домашняя страница: https://quodlibet.readthedocs.org/
Это двойное название принадлежит мультиплатформенному органайзеру и аудиоплееру, который также является редактором тегов. Ядром «универсала» послужила библиотека Mutagen, которая, кстати, роднит его с вышеупомянутой программой Picard. Библиотека Mutagen используется в других приложениях Linux, порт для Windows — редкое явление. Поддерживаются следующие форматы аудио: ASF, FLAC, M4A, Monkey's Audio, MP3, Musepack, OGG, True Audio, WavPack и OptimFROG.
Программа переведена на русский язык, это помогает разобраться в не очень удобном интерфейсе. Недостаток и в том, что Quod Libet основана на библиотеке GTK+, что не лучшим образом сказывается на интерактивности плеера, особенно ограничено перетаскивание элементов.
Редактор тегов запрятан в контекстном меню, команда «Изменить теги». В открывшемся окне расположены вкладки, связанные с переименованием файлов (в том числе на основе тегов), автоматическая нумерация композиций. При наименовании используются заполнители (, ,
Однако Quod Libet интересен, скорее, не базовым инструментарием, а расширяемостью на основе плагинов. Подключить их можно в разделе настроек «Музыка > Расширения». Поиск по базе CDDB/MusicBrainz, скачивание обложек, экспорт метаданных, конвертер, расширенное редактирование тегов — вот далеко не полный перечень возможностей. Правда, все операции приходится осуществлять через контекстное меню, что, опять же, не очень удобно. Также, ввиду особенностей архитектуры плеера, не все расширения работают корректно (см. «Ошибки»). Для исправления ошибок нужно скачивать недостающие библиотеки.

Резюме
Quod Libet — с одной стороны, интересное решение в категории редакторов метаданных. С другой стороны, ради функциональности приходится жертвовать удобством интерфейса, «неродного» для среды Windows. Не все расширения работоспособны. В результате — спорное решение, со множеством достоинств и — увы — недостатков.
[+] Кроссплатформенность
[+] Поддержка расширений
[−] Нестабильность
[−] Неудобный интерфейс
[−] Не всегда корректное отображение кириллицы
Сводная таблица
| Программа | Tag&Rename | Metatogger | MusicBrainz Picard | Tagscanner | Ex Falso / Quod Libet |
| Разработчик | Softpointer Inc. | Lumisoft / Sylvian Rougeaux | Robert Kaye, Lukas Lalinsky и др. | Серков Сергей | The Quod Libet Devs |
| Лицензия | Shareware ($29,95) | Freeware | Freeware | Freeware | Freeware |
| Поддержка платформ | Windows 2000+ | Windows XP+ | Linux/Mac OS X/Windows | Windows XP+ | Linux/Mac OS X/Windows |
| Поддержка аудиоформатов | mp3, wma, asf and wmv, aac (m4a), Ogg Vorbis/Flac/Speex (комментарии vorbis MusePack mpc/mp+, Monkey's Audio, Flac, Wav Pack, Optim Frog, True Audio, Apple lossless, Windows Media lossless, Wav, Aiff, DSF | Ogg Vorbis, FLAC, Speex, MP3, Musepack, Windows Media, WavPack, Monkey's Audio | MP3, Ogg Vorbis, FLAC, MP4 (AAC), Musepack, WavPack, Speex, The True Audio, WMA | MP3, OGG, FLAC, WMA, MPEG-4, Opus, Musepack, Monkey's Audio, AAC, OptimFROG, SPEEX, WavPack, TrueAudio | MP3, Ogg Vorbis / Speex / Opus, FLAC, Musepack, MOD/XM/IT, Wavpack, MPEG-4 AAC, WMA, MIDI, Monkey’s Audio |
| Поддержка метаданных | ID3v1-ID3v2.4, APEv1, APEv2, Vorbis Comments | ID3v1-ID3v2.4, ID3 и Vorbis Comments для FLAC, MPC, Speex, WavPack TrueAudio, WAV, AIFF, MP4, ASF | ID3v1-ID3v2.4, APEv2 | ID3v1-ID3v2.4 APE v1 и v2 Vorbis Comments, WMA тэги и MP4 (iTunes) метатэги | ID3v1-ID3v2.4, APEv2 |
| Поддержка сервисов | freedb, Amazon, Discogs, Tracktype | MusicBrainz, Wikia, Discogs, AcustID | MusicBrainz, AcoustID, TRM, PUID, Last.fm | freedb, Amazon, Discogs, Beatport, MusicBrainz, Tracktype | MusicBrainz, CDDB, Last.fm, Amazon, Coverparadise |
| Экспорт плейлиста | CSV, HTML, XML, TXT, M3U/M3U8 | — | — | HTML, XML CSV, PLS, M3U(8) | HTML, PLS, M3U |






