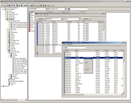
Утилита IDEAL Administration предназначена для облегчения процесса администрирования сетей в операционных системах Windows NT/XP/2000/2003. Поддерживается работа как по локальным, так и по глобальным сетям и Интернет. Вам предоставляется быстрый безопасный доступ к серверам и рабочим станциям с возможностью установки и запуска приложений и скриптов, работы с базами данных, перемещения объектов, мониторинга функциональности и т.д.

Брать IDEAL Administration v.8.01 тут (14,5 Мб, Shareware, Windows All).